没有找到合适的产品?
联系客服协助选型:023-68661681
提供3000多款全球软件/控件产品
针对软件研发的各个阶段提供专业培训与技术咨询
根据客户需求提供定制化的软件开发服务
全球知名设计软件,显著提升设计质量
打造以经营为中心,实现生产过程透明化管理
帮助企业合理产能分配,提高资源利用率
快速打造数字化生产线,实现全流程追溯
生产过程精准追溯,满足企业合规要求
以六西格玛为理论基础,实现产品质量全数字化管理
通过大屏电子看板,实现车间透明化管理
对设备进行全生命周期管理,提高设备综合利用率
实现设备数据的实时采集与监控
利用数字化技术提升油气勘探的效率和成功率
钻井计划优化、实时监控和风险评估
提供业务洞察与决策支持实现数据驱动决策
原创|产品更新|编辑:莫成敏|2019-07-23 15:25:16.200|阅读 589 次
概述:dbForge Data Compare for PostgreSQL是一种用于表数据比较和同步的工具。该产品全新上线了,来了解一下新产品吧~
# 界面/图表报表/文档/IDE等千款热门软控件火热销售中 >>
很高兴告诉大家,dbForge Data Compare for PostgreSQL在我们官网上线了,需要这款产品的朋友们可以放心下载了~其他朋友也可以了解一下,说不定看完之后就心动了呢~
dbForge Data Compare for PostgreSQL是一种用于表数据比较和同步的工具。使用PostgreSQL数据比较工具时,您可以检测比较PostgreSQL表中的数据差异。您还可以生成数据同步脚本,并执行它来消除这些差异。
点击下载dbForge Data Compare for PostgreSQL试用版
第一、探索两个数据库之间的差异
比较结果显示在一个适合的用户界面中,使得差异检查和同步变得简单和流畅。您可以选择要显示的对象:具有不同或相同记录的对象,以及它们的显示方式——仅在源记录中或仅在目标记录中显示。

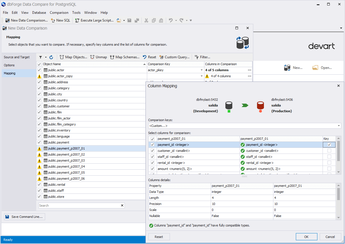
第二、比较具有不同结构的表
该工具会自动映射您要比较的对象:表,视图,列和模式。可以将默认映射更改为映射具有不同名称和结构的表。

第三、自定义查询比较
您可以将实际的表与其查询结果进行比较。您还可以指定WHERE子句表达式,以防止不需要的行进行比较。

第四、生成比较报告
dbForge Data Compare for PostgreSQL 提供了一个选项,以报表的形式查看PostgreSQL数据比较的结果。您可以选择报表的形式:Excel或HTML,还可以选择要报表的对象。

第五、同步全部或部分表数据
只需选择要在网格中同步的数据和比较结果。设置输出选项来管理同步脚本,然后单击“Synchronize”。同步脚本将在瞬间出现。

第六、生成同步脚本
dbForge Data Compare for PostgreSQL自动生成完美的同步脚本。您可以执行生成的脚本来同步数据库,或将脚本保存到文件中。

第七、自动化数据比较
该工具提供了多种选项,可以节省您在日常PostgreSQL数据差异管理上花费的时间,包括:
保存比较项目以备将来使用
将比较设置保存到命令行参数文件中
使用命令行界面进行自动例程同步
创建命令行执行文件(.bat)并使用命令提示符或PowerShell运行它
使用Windows任务计划程序调度数据库比较

这款新产品大家觉得怎么样呢?
想要购买该产品正版授权,请点击
有关产品资讯更多精彩内容,敬请关注下方的微信公众号▼▼▼

本站文章除注明转载外,均为本站原创或翻译。欢迎任何形式的转载,但请务必注明出处、不得修改原文相关链接,如果存在内容上的异议请邮件反馈至chenjj@ke049m.cn




数据库工具DataGrip v2025.2正式发布,新版本为 AI 聊天上下文附加数据库对象的功能等,欢迎下载最新版体验!
本文将介绍界面组件Telerik UI for WinForms在今年第三个重大版本2025 Q3中发布的新功能,欢迎下载最新版组件体验!
界面控件DevExpress WinForms v25.2将于今年年末左右更新,新版本将继续升级报表组件功能等,欢迎关注我们及时获取最新消息~
DevExpress WinForms控件v25.1日前已经全新发布,新版本的Ribbon、PDF Viewer(查看器)等组件功能全新升级等,欢迎下载最新版体验!
服务电话
重庆/ 023-68661681
华东/ 13452821722
华南/ 18100878085
华北/ 17347785263
客户支持
技术支持咨询服务
服务热线:400-700-1020
邮箱:sales@ke049m.cn
关注我们
地址 : 重庆市九龙坡区火炬大道69号6幢
半岛外围网上直营