没有找到合适的产品?
联系客服协助选型:023-68661681
提供3000多款全球软件/控件产品
针对软件研发的各个阶段提供专业培训与技术咨询
根据客户需求提供定制化的软件开发服务
全球知名设计软件,显著提升设计质量
打造以经营为中心,实现生产过程透明化管理
帮助企业合理产能分配,提高资源利用率
快速打造数字化生产线,实现全流程追溯
生产过程精准追溯,满足企业合规要求
以六西格玛为理论基础,实现产品质量全数字化管理
通过大屏电子看板,实现车间透明化管理
对设备进行全生命周期管理,提高设备综合利用率
实现设备数据的实时采集与监控
利用数字化技术提升油气勘探的效率和成功率
钻井计划优化、实时监控和风险评估
提供业务洞察与决策支持实现数据驱动决策
 
                
            原创|其它|编辑:郝浩|2012-07-05 21:56:58.000|阅读 749 次
概述:Stimulsoft reporting现在支持绑定任意的.net类,这一功能在报表设计器中被称为商业对象。如果你需要创建交叉报表、向下钻取、Ajax、支持条形码,并且在同一时间连接到多个报表源,那么Stimulsoft reporting将是一个非常好的选择。它还有一个功能,即最终用户可以创建自己的临时报表。所有的这些功能使得Stimulsoft reports成为制作商业智能报表的绝佳选择。
# 界面/图表报表/文档/IDE等千款热门软控件火热销售中 >>
Stimulsoft reporting为Microsoft Visual Studio.net 2008和2010开发了一个强大的报表工具,它既可以在Winforms环境下运行又可以在Webforms环境下运行。它拥有许多很实用的功能,比如报表设计器的使用更加便捷,支持本地导出PDF格式、Word格式、Excel格式和其他各种格式。Stimulsoft reporting现在支持绑定任意的.net类,这一功能在报表设计器中被称为商业对象。水晶报表和Microsoft报表在做日常报表方面非常强大,但如果你需要创建交叉报表、向下钻取、Ajax、支持条形码,并且在同一时间连接到多个报表源,那么Stimulsoft reporting将是一个非常好的选择。它还有一个功能,即最终用户可以创建自己的临时报表。所有的这些功能使得Stimulsoft reports成为制作商业智能报表的绝佳选择。
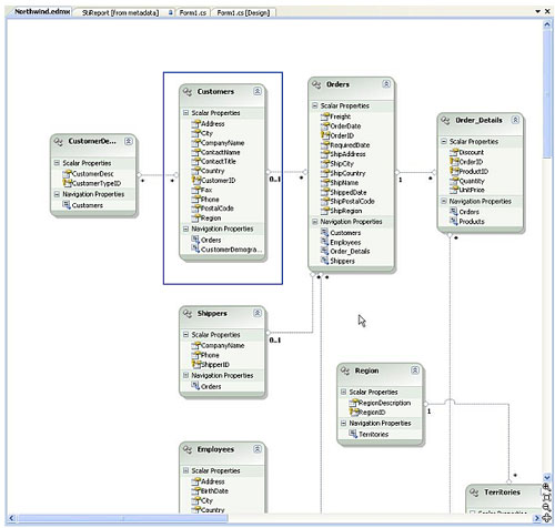
在本次教程中,我将为您演示使用Business Objects (.net类)创建一个简单的表格报表,演示如何创建一个ADO.NET数据模型,注册实体作为Stimulsoft报表设计器的商业对象,以及如何设计一个表格报表和保存报表定义文件以运行这个新建的报表。





3、用报表设计器注册Business Objects









本站文章除注明转载外,均为本站原创或翻译。欢迎任何形式的转载,但请务必注明出处、不得修改原文相关链接,如果存在内容上的异议请邮件反馈至chenjj@ke049m.cn
文章转载自:慧都科技



 
					接DevExpress原厂商通知,将于近日上调旗下产品授权价格,现在下单客户可享受优惠报价!
 
					面对“数字中国”建设和中国制造2025战略实施的机遇期,中车信息公司紧跟时代的步伐,以“集约化、专业化、标准化、精益化、一体化、平台化”为工作目标,大力推进信息服务、工业软件等核心产品及业务的发展。在慧都3D解决方案的实施下,清软英泰建成了多模型来源的综合轻量化显示平台、实现文件不失真的百倍压缩比、针对模型中的大模型文件,在展示平台上进行流畅展示,提升工作效率,优化了使用体验。
 
					本站的模型资源均免费下载,登录后即可下载。模型仅供学习交流,勿做商业用途。
 
					本站的模型资源均免费下载,登录后即可下载。模型仅供学习交流,勿做商业用途。
 相关产品
相关产品
	 一个基于.NET框架的报表生成器,能够帮助你创建结构、功能丰富的报表。报表设计器界面友好,使用便捷,让你轻松创建所有报表。
Stimulsoft Reports Designer.Web第一款可以完全在网页中编辑报表的报表设计器,拥有新式、便捷的接口,强大的功能
Stimulsoft Reports.Web第一款可以直接在Web中编辑报表的报表生成工具
Stimulsoft Reports.Wpf针对wpf用户界面架构开发的报表工具,无需上网,即能轻松实现控件所有功能
Stimulsoft Ultimate用于创建报表和仪表板的通用工具集,支持多种报表导出格式,拥有简单且强大的报表引擎
 最新文章 MORE
最新文章 MORE  
		
 半岛外围网上直营相关的文章 MORE
半岛外围网上直营相关的文章 MORE  
		
服务电话
重庆/ 023-68661681
华东/ 13452821722
华南/ 18100878085
华北/ 17347785263
客户支持
技术支持咨询服务
服务热线:400-700-1020
邮箱:sales@ke049m.cn
关注我们
地址 : 重庆市九龙坡区火炬大道69号6幢
 
                 
             半岛外围网上直营
半岛外围网上直营  
					 
					 
					 
					 
					